File:PasswordManagerRelationships.svg

From MozillaWiki
Revision as of 18:53, 1 September 2020 by Mnoorenberghe (talk | contribs) (change URL)
(diff) ← Older revision | Latest revision (diff) | Newer revision → (diff)
Jump to navigation Jump to search

Original file(SVG file, nominally 1,270 × 771 pixels, file size: 174 KB)

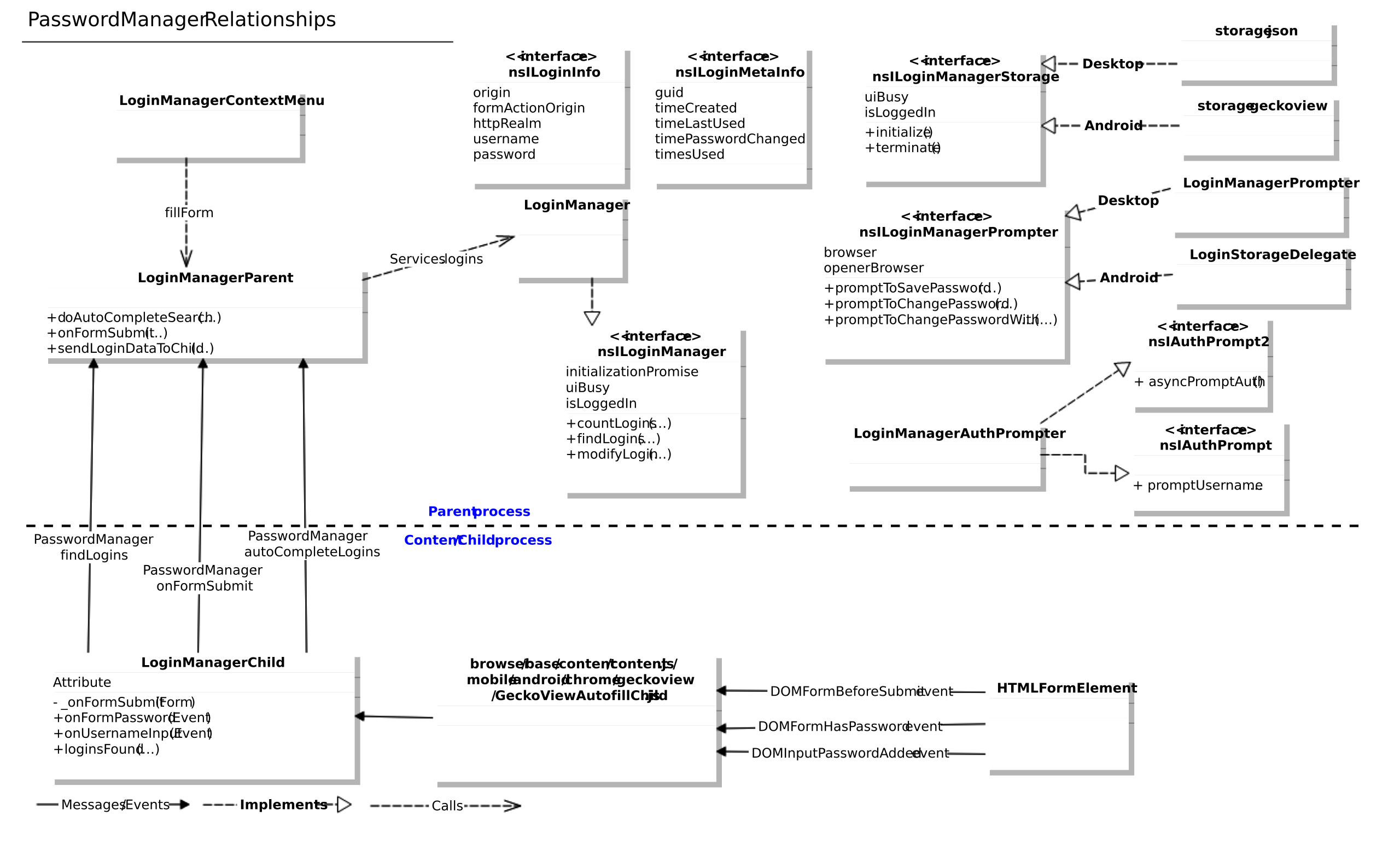
Relationships between various modules, files and interfaces in the Toolkit Password Manager.

Original editable Gliffy source is https://mana.mozilla.org/wiki/display/FIREFOX/PasswordManagerRelationships (for employees)

File history

Click on a date/time to view the file as it appeared at that time.

Date/TimeThumbnailDimensionsUserComment
current04:43, 26 March 2020Thumbnail for version as of 04:43, 26 March 20201,270 × 771 (174 KB)Mnoorenberghe (talk | contribs)Fission
18:22, 3 May 2019Thumbnail for version as of 18:22, 3 May 20191,259 × 771 (176 KB)Mnoorenberghe (talk | contribs)https://bugzilla.mozilla.org/show_bug.cgi?id=1334012
20:50, 6 March 2019Thumbnail for version as of 20:50, 6 March 20191,259 × 911 (202 KB)Mnoorenberghe (talk | contribs)LoginManager.jsm and s/RemoteLogins/PasswordManager/
20:27, 7 February 2019Thumbnail for version as of 20:27, 7 February 20191,259 × 911 (204 KB)Mnoorenberghe (talk | contribs)Remove autocomplete
07:57, 30 January 2019Thumbnail for version as of 07:57, 30 January 20191,506 × 911 (288 KB)Mnoorenberghe (talk | contribs)v128 Many changes
02:45, 21 September 2016Thumbnail for version as of 02:45, 21 September 20161,266 × 813 (196 KB)Mnoorenberghe (talk | contribs)v92. Some files/objects were renamed.
22:40, 1 June 2015Thumbnail for version as of 22:40, 1 June 20151,266 × 814 (321 KB)Mnoorenberghe (talk | contribs)Add earlyformsubmit
19:49, 1 June 2015Thumbnail for version as of 19:49, 1 June 20151,266 × 813 (313 KB)Mnoorenberghe (talk | contribs)Relationships between various modules, files and interfaces in the Toolkit Password Manager.

The following page uses this file: