User:Jamesboston: Difference between revisions

From MozillaWiki
Jump to navigation Jump to search
No edit summary
Line 37: Line 37:
* Researching and implementing options for transforming existing Mozilla materials into formats suitable for custom textbooks and other printable instructional materials.
* Researching and implementing options for transforming existing Mozilla materials into formats suitable for custom textbooks and other printable instructional materials.
* Defining a plan for ongoing maintenance and enhancement of the Mozilla Education site's collections.  
* Defining a plan for ongoing maintenance and enhancement of the Mozilla Education site's collections.  
==May Goals==
The following tasks are proposed for month one:
* Revise the front page of Mozilla Education site to better tell the story of Mozilla Education and provide a better introduction to new visitors.
* Create a plan for an overall information architecture of Mozilla Education site.
* Create an inventory of education-related resources from other Mozilla sites, and link to them from the Mozilla Education site.
* Ensure that all Mozilla Education-related projects and people (including faculty and institutions expressing interest in Mozilla Education activities) are easily findable from the Mozilla Education site.
==Weekly deliverables==
===Week of May 11===
* draft of new front page
* drill down more on list of potential users described in [http://jamesboston.ca/cms/?q=node/123 blog post], flesh out in term of pages for different people (a straw man info architecture)
* (tentative) start inventory of mdc site
===Week of May 18===
* continue revising front page
* publish results of MDC survey and add guide to MDC to wiki
===Week of May 25===
* comprehensive list of high level tasks for new students and instructors
* describe structure of that list in terms of EdMo pages
** (useful to draw a distinction between ''HowTo'' and ''overview'' pages)
===Week of Jun 1===
* revise straw man info architecture to better include non-CompSci projects
* consult with Pascal about design challenge
* create 5-10 survey for mozedu list and others


=Addenda=
=Addenda=

Revision as of 19:46, 28 July 2009

Profile

James Boston is a computer programming student at Seneca College, a Google Summer of Code torero and an intern at the Mozilla Foundation working on Mozilla Education.

Blog:
jamesboston.ca

Posts about Mozilla Education are tagged 'edmo'

RSS feed for Mozilla Education posts only: RSS

Email:
jamesboston [at] mozillafoundation [dot] org

IRC:
jboston on irc://irc.mozilla.org/education

External wiki at Seneca College: [http://zenit.senecac.on.ca/wiki/index.php/User:Jamesboston James Boston's wiki at Seneca College

Google Summer of Code

nsIProcess2 - A replacement for nsIProcess
Project page:
http://zenit.senecac.on.ca/wiki/index.php/User:Jamesboston/nsIProcess

Mozilla Education Internship

The primary activity for this internship will be assisting in creating and maintaining the Mozilla Education site. This includes:

  • Creating a plan for the Mozilla Education site, including criteria for what material should be included and how it should be presented.
  • Creating an inventory of existing Mozilla-related educational material (e.g., at the Mozilla Developer Center or elsewhere) that could be referenced by or repurposed for the Mozilla Education site.
  • Identifying third-party materials (e.g., from OER sites or other sites focusing on participatory learning in an open source context) that would be of interest in a Mozilla context.
  • Creating content for the Mozilla Education site, including new material, repurposed material, and links to material on other sites.
  • Working with Mozilla localization teams to create localized versions of the Mozilla Education site.
  • Researching and implementing options for transforming existing Mozilla materials into formats suitable for custom textbooks and other printable instructional materials.
  • Defining a plan for ongoing maintenance and enhancement of the Mozilla Education site's collections.

Addenda

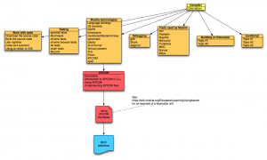
Info Architecture - Notes on the current state of the site architecture

list.csv: A list of MDC documents that has been autocategorized.

File:Edmo diagram.pdf or PNG: Diagram of strawman architecture. Work in progress.

EdMo overview
CompSci overview
Collaboration overview